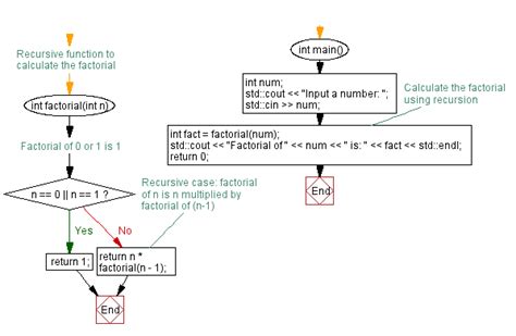
Leah Bowen Blog